- Posts: 11887
- Thank you received: 512
April challenge here: Elder God
March entries - Egg Bunnies
The shoutbox is unavailable to non-members
(and I think today is the start of "Open season" hunting? I forgot what that was about)
I got AXEL the ROCKER pod from a flower event! Good thing I caught him too, as I found the flowers just as they were despawning.
Adventures across the 3rd dimension
And then get frustrated when my attempt looks nothing like the thing I've just watched.
Please Log in or Create an account to join the conversation.
With your object selected go to the UV workspace and load in the image...
Go back to Layout and select the material thingy on the right. Click the dot next to Base Colour and select image texture...
Select or load the picture file and then click Rendered View at the top...
Cube has texture!!
But it's better to do it with nodes.
Please Log in or Create an account to join the conversation.
Please Log in or Create an account to join the conversation.
Please Log in or Create an account to join the conversation.
Any an all misspellings are henceforth blamed on the cats.
Please Log in or Create an account to join the conversation.
Please Log in or Create an account to join the conversation.
Any an all misspellings are henceforth blamed on the cats.
Please Log in or Create an account to join the conversation.
Please Log in or Create an account to join the conversation.
Any an all misspellings are henceforth blamed on the cats.
Please Log in or Create an account to join the conversation.
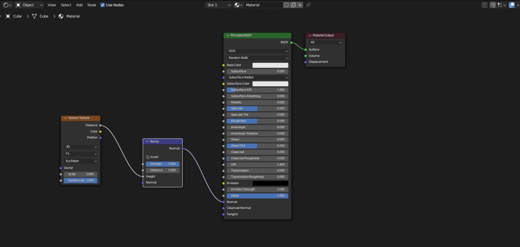
Click the Shading workspace at the top.
Now this will look different depending on your version of Blender. I'm still using an old one, 3.6, but this is what my node window looks like...
Go to the menu of that window and Add>Texture>Voronoi then Add>Vector>Bump and connect them like this...
Back in the Layout workspace the cube now looks bumpy in the Material Preview and the Rendered View...
Experiment by tweaking the values of the nodes and try using different textures added from the menu.
Please Log in or Create an account to join the conversation.
Facebook Feed
Member Statistics
- Total Users: 226
- Latest User: norajohnson
- Online Users: 2
- Users Today: 0
- Users this Week: 0
- Users this Month: 0
- Users this Year: 0
NOTE! This site uses cookies and similar technologies.
By using this website you agree to the use of cookies and related data storage as detailed in our privacy policy. Learn more
Site design Mad Hamster Studios. All content is protected under © and the property of the various contributers and not to be reproduced without permission of the creator.
*clicked Elderwood instead of bahari*


